
실행 컨텍스트의 생성과 식별자 검색 과정에 대해서

1. 전역 객체 생성
- 전역객체는 전역 코드 평가 전 생성됨
- 전역 객체 = 빌트인 전역 프로퍼티, 빌트인 전역 함수, 표준빌트인 객체 추가 + 동작 환경(클라이언트, 서버)에 따라 클라이언트 사이드 Web API (DOM, BOM, Canvas, XMLHttpRequest, fetch, requestAnimationFrame, SVG, Web Storage, Web Component, Web Worker 등) 또는 특정 환경을 위한 호스트 객체 포함
- 전역 객체도 Object.prototype 상속 받음 = 전역 객체도 프로토타입 체인의 일원
2. 전역 코드 평가

a. 소스코드 로드 -> 자바스크립트 엔진이 전역 코드 평가 시작
- 전역 실행 컨텍스트 생성
- 전역 렉시컬 환경 생성
- 전역 환경 레코드 생성
- 객체 환경 레코드 생성
- 선언적 환경 레코드 생성
- this 바인딩
- 외부 렉시컬 환경에 대한 참조 결정
- 전역 환경 레코드 생성
b. 전역 코드 평가 세부 내용
1️⃣ 전역 실행 컨텍스트 생성

- 비어있는 전역 실행 컨텍스트 생성 -> 실행 컨텍스트 스택에 푸쉬
- 최상위 스택 = 전역 실행컨텍스트
2️⃣ 전역 렉시컬 환경 생성

- 전역 렉시컬 환경 생성 -> 전역 실행 컨텍스트에 바인딩
2️⃣ -1. 전역 환경 레코드 생성
- 전역 환경 레코드는 전역 변수 관리하는 전역 스코프, 전역 객체의 빌트인 전역 프로퍼티, 빌트인 전역 함수, 표준 빌트인 객체 제공
- var와 let, const 선언 전역 변수 구분해 관리 하기 위해 객체 환경 레코드와 선언적 환경 레코드로 구성
- 모든 전역 변수가 전역 객체의 프로퍼티가 되는 ES6 이전에는 전역 객체가 전역 환경 레코드 역할 수행
- let, const 키워드로 선언한 전역 변수는 전역 객체의 프로퍼티가 아닌 개념적인 블록 내에 존재
- 서로 협력하여 전역 스코프, 전역 객체(전역 변수의 전역 객체 프로퍼티화) 관리
2️⃣ -1 -1. 객체 환경 레코드 생성

- 객체 환경 레코드는 기존의 전역 객체가 관리하던 var 키워드로 선언한 전역 변수, 함수 선언문으로 정의한 전역 함수, 빌트인 전역 프로퍼티와 빌트인 전역함수, 표준 빌트인 객체 관리
- 객체 환경 레코드는 전역 객체 생성에서 생성된 전역 객체인 BindingObject과 연결됨
- var 키워드로 선언된 전역 변수와 함수 선언문으로 정의된 전역 함수가 전역 객체의 프로퍼티와 메서드가 되고 전역 객체를 가리키는 식별자(window) 없이 전역 객체의 프로퍼티를 참조 할 수 있는 매커니즘
- 전역 코드 평가 과정에서 var 키워드로 선언한 전역 변수와 함수 선언문으로 정의된 전역 함수는 전역 환경 레코드의 객체 환경 레코드에 연결된 BindingObject를 통해 전역 객체의 프로퍼티와 메서드가 됨
- 등록된 식별자를 전역 환경 레코드의 객체 환경 레코드에서 검색하면 전역 객체의 프로퍼티 검색하여 반환

- 전역 변수 x와 전역 함수 foo는 객체 환경 레코드 통해 객체 환경 레코드의 BindingObject에 바인딩되어 있는 전역 객체의 프로퍼티와 메서드가 됨
- x 변수는 var 선언 변수라서 선언단계와 초기화 단계가 동시에 진행
- 전역 코드 평가 시점에 객체 환경 레코드에 바인딩된 BindingObject를 통해 전역 객체에 변수 식별자를 키로 등록 + undefined 바인딩
- 따라서 var 키워드로 선언된 변수, 함수는 코드 실행 단계에서 변수 선언문 이전에도 참조 가능 but 값은 undefined
- 이게 바로 변수 호이스팅이 발생하는 원인!!
- 함수 호이스팅 : 함수 선언문으로 정의한 함수는 함수 선언문 이전에 호출 가능
- 함수 선언문으로 정의한 함수가 평가되면 함수 이름과 동일한 이름의 식별자를 객체 환경 레코드에 바인딩된 BindingObject를 통해 전역 객체에 키로 등록 + 생성된 함수 객체를 즉시 할당
2️⃣ -1 -2. 선언적 환경 레코드 생성

- 선언적 환경 레코드는 let, const 키워드로 선언한 전역 변수 관리
- let, const 키워드로 선언한 전역 변수는 전역 객체의 프로퍼티가 되지 않고 개념적인 블록(=선언적 환경 레코드) 내에 존재
const y = 2;

- const로 선언된 전역 변수 y는 전역 객체 프로퍼티가 되지 않기 때문에 window.y와 같이 전역 객체의 프로퍼티로 참조 ✕
- const 키워드로 선언한 변수는 선언단계와 초기화 단계가 분리되어 진행
- let, const는 var처럼 암묵적 초기화 단계가 없음 -> 값이 할당될때까지 변수에 접근할 수 없음
- 호이스팅은 발생하지만 초기화 단계(=런타임)에 실행 흐름이 변수 선언문에 도달하기 전까지 일시적 사각지대(TDZ)에 빠짐
2️⃣ -2. this 바인딩

- 전역 환경 레코드의 [[GlobalThisValue]] 내부 슬롯에 this 바인딩
- 일반적으로 전역 코드에서 this는 전역 객체를 가리키므로 전역 환경 레코드의 [[GlobalThisValue]] 내부 슬롯에는 전역 객체 바인딩
- 전역 코드에서 this 참조 -> 전역 환경 레코드의 [[GlobalThisValue]] 내부 슬롯에 바인딩 되어 있는 객체 반환
- this 바인딩은 전역 환경 레코드와 함수 환경 레코드에만 존재
- 전역 환경 레코드 중 객체 환경 레코드, 선언적 환경 레코드는 this 바인딩 없음
2️⃣ -3. 외부 렉시컬 환경에 대한 참조 결정

- 외부 렉시컬 환경에 대한 참조는 현재 평가 중인 소스코드를 포함하는 외부 소스코드의 렉시컬 환경, 즉 상위 스코프를 가리킴
- 이를 통해 단방향 링크드 리스트인 스코프 체인을 구현
- 예제의 소스코드는 전역 코드
- 전역 코드를 포함하는 소스코드는 없으므로 전역 렉시컬 환경의 외부 렉시컬 환경에 대한 참조에 null 할당
- =전역 렉시컬 환경이 스코프 체인의 종점에 존재함 의미
3. 전역 코드 실행

a. 전역 코드 순차 실행 시작
- 변수 할당문 실행 -> 전역 변수 x, y에 값 할당
- foo 함수 호출
b. 변수 할당문, 함수 호출문 실행하려면 변수, 함수 이름이 선언된 식별자인지 확인 필요
- 선언되지 않은 경우 참조 ✕, 할당 ✕,호출 ✕
c. 식별자 결정
식별자 결정을 해야하는 이유
- 식별자는 스코프가 다르면 같은 이름 가질 수 있음 => 동일한 이름의 식별자가 다른 스코프에 여러개 존재 가능
- 어느 스코프의 식별자 참조하면 되는지 결정할 필요 있음
스코프 체인 동작 원리
- 식별자 결정 위해 식별자 검색 시 실행 중인 실행 컨텍스트에서 식별자 검색 시작
- 선언된 식별자는 실행 컨텍스트의 렉시컬 환경의 환경 레코드에 등록되어있음
- 예시의 현재 실행중인 실행 컨텍스트는 전역 실행 컨텍스트이므로 전역 렉시컬환경에서 식별자 x, y, foo 검색 시작
- 만약 실행중인 실행 컨텍스트의 렉시컬 환경에서 식별자를 검색할 수 없으면 외부 렉시컬 환경에 대한 참조가 가리키는 렉시컬 환경(상위 스코프)로 이동해 식별자 검색
- 전역 렉시컬 환경은 스코프 체인의 종점이므로 전역 렉시컬 환경에서 검색할 수 없는 식별자는 참조 에러 발생
4. foo 함수 코드 평가

a. foo 함수 호출 -> 전역 코드 실행 일시 중단 -> foo 함수 내부로 코드 제어권 이동 -> foo 함수 코드 평가 시작
- 함수 실행 컨텍스트 생성
- 함수 렉시컬 환경 생성
- 함수 환경 레코드 생성
- this 바인딩
- 외부 렉시컬 환경에 대한 참조 결정
b. 생성과정의 세부 내용
1️⃣ 함수 실행 컨텍스트 생성
- foo 함수 실행 컨텍스트 생성 => 스택의 최상위이자 실행중인 실행 컨텍스트
- 생성된 함수 실행 컨텍스트는 함수 렉시컬 환경이 완성된 후 실행 컨텍스트 스택에 푸쉬됨
2️⃣ 함수 렉시컬 환경 생성

- foo 함수 렉시컬 환경 생성 -> foo 함수 실행 컨텍스트에 바인딩
2️⃣ -1. 함수 환경 레코드 생성

- 함수 환경 레코드는 매개변수, arguments 객체, 함수 내부에서 선언한 지역 변수와 중첩함수 등록 & 관리
2️⃣ -2. this 바인딩

- 함수 환경 레코드의 [[ThisValue]] 내부 슬롯에 this 바인딩 (내부 슬롯에 바인딜 될 객체는 함수 호출 방식에 따라 결정됨)
- foo 함수는 일반 함수로 호출 => this = 전역 객체 => [[ThisValue]] 내부 슬롯에는 전역 객체를 바인딩
- foo 함수 내부에서 this 참조 => 함수 환경 레코드의 [[ThisValue]] 내부 슬롯에 바인딩된 객체 반환
2️⃣ -3. 외부 렉시컬 환경에 대한 참조 결정

- 외부 렉시컬 환경에 대한 참조에 foo 함수 정의가 평가된 시점에 실행중인 실행 컨텍스트의 렉시컬 환경의 참조 할당
- foo 함수는 전역함수 => foo 함수 정의는 전역 코드 평가 시점에 평가됨
- 이 시점의 실행 중인 실행 컨텍스트는 전역 실행 컨텍스트 => 외부 렉시컬 환경에 대한 참조에는 전역 렉시컬 환경의 참조 할당
자바스크립트는 함수를 어디서 호출했는지가 아니라 어디에 정의했는지에 따라 상위 스코프 결정
+ 함수 객체는 자신의 정의된 스코프 (= 상위 스코프) 기억함
자바스크립트 엔진은 함수 정의를 평가하여 함수 객체 생성할 때 현재 실행중인 실행 컨텍스트의 렉시컬 환경(= 상위 스코프)을 함수 객체의 내부 슬롯 [[Environment]]에 저장
함수 렉시컬 환경의 외부 렉시컬 환경에 대한 참조에 할당되는 것은 함수의 상위 스코플를 가리키는 함수 객체 내부의 [[Environment]] 에 저장된 렉시컬 환경의 참조 => 함수 객체의 내부 슬롯 [[Environment]]가 렉시컬 스코프를 구현하는 메커니즘
함수 객체의 내부 슬롯 [[Environment]]와 렉시컬 스코프는 클로저를 이해할 수 있는 중요 단서
5. foo 함수 코드 실행

- 런타임 시작 -> foo 함수의 소스코드가 순차적으로 실행 시작
- 매개변수에 인수 할당, 변수 할당문 실행-> 지역 변수 x, y에 값 할당, 함수 bar 호출
- 식별자 결정 위해 실행중인 실행 컨텍스트의 렉시컬 환경에서 식별자 검색 시작
- foo 함수 렉시컬 환경에서 식별자 x, y 검색 -> 검색된 식별자에 값 바인딩
- foo 함수 렉시컬 환경에 없으면 상위 렉시컬 환경으로 이동해 식별자 검색
6. bar 함수 코드 평가

- bar 함수 호출 -> bar 함수 내부로 코드 제어권 이동 -> bar 함수 코드 평가
7. bar 함수 코드 실행

a. bar 함수 코드 실행 순서
- 런타임 시작 -> bar 함수 소스코드 순차 실행
- 매개변수에 인수 할당, 변수 할당문 실행-> 지역변수 z에 값 할당
- console.log(a+b+x+y+z); 실행
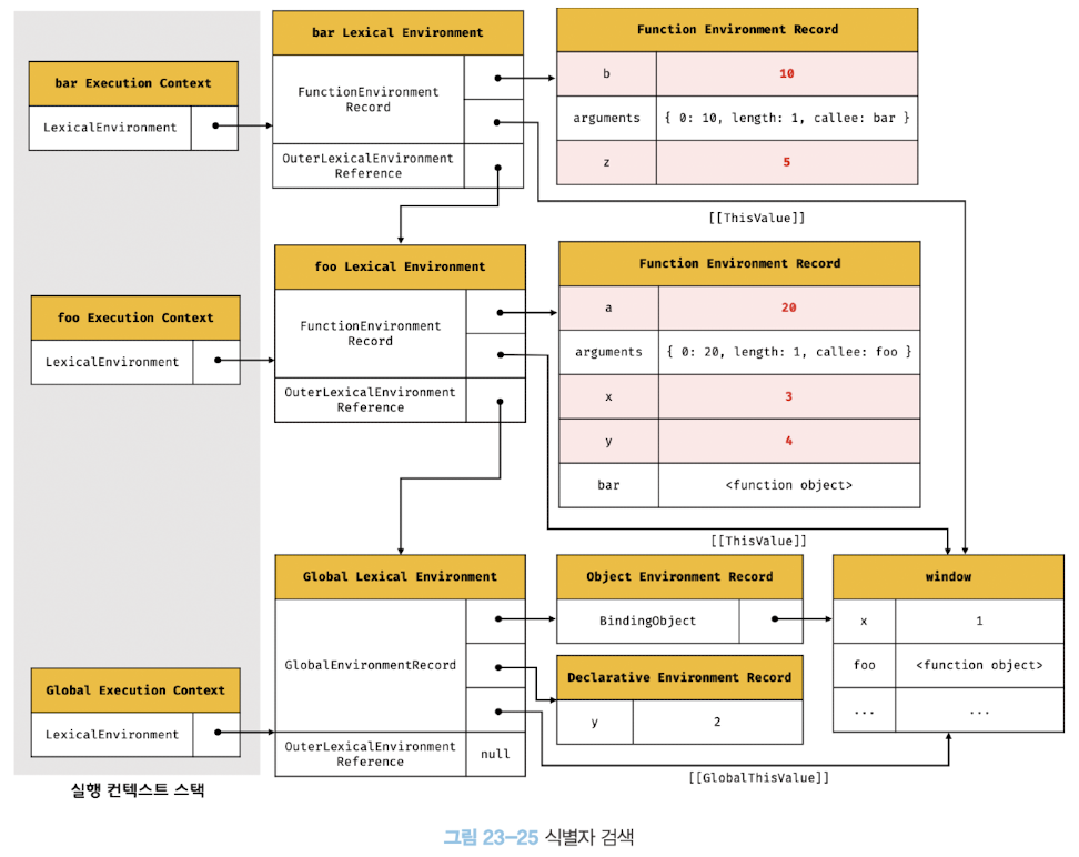
b. console.log(a+b+x+y+z); 실행 순서

- console 식별자 검색
- console 식별자를 스코프 체인에서 검색
- 스코프 체인은 현재 실행 중인 실행 컨텍스트의 렉시컬 환경에서 시작하여 외부 렉시컬 환경에대한 참조로 이어지느 렉시컬 환경의 연속 => 식별자 검색 시 언제나 현재 실행중인 실행 컨텍스트의 렉시컬 환경에서 검색 시작
- 실행중인 bar 함수 실행 컨텍스트의 var 함수 렉시컬 환경에서 console 식별자 검색 시작
- bar함수 렉시컬 환경에는 console 식별자가 없어 스코프 체인 상의 상위 스코프인 foo 함수 렉시컬 환경으로 이동해 console 식별자 검색
- foo 함수 렉시컬 환경에도 console 식별자 없어 스코프 체인 상의 상위 스코프인 전역 렉시컬 환경으로 이동해 console 식별자 검색
- 전역 렉시컬 환경의 객체 환경 레코드의 BindingObject 통해 전역 객체에서 console 찾음
- log 메서드 검색
- console 객체에서 console 객체의 프로토타입 체인을 통해 log 메서드 검색
- log 메서드는 console 객체가 직접 소유하는 프로퍼티
- 표현식 a+b+x+y+z 평가
- console.log 메서드에 전달할 인수, 여기서는 표현식 a+b+x+y+z를 평가하기 위해 a, b, x, y, z 식별자를 검색
- 식별자는 스코프 체인(현재 실행 중인 실행 컨텍스트의 렉시컬 환경)에서 시작해 외부 렉시컬 환경에 대한 참조로 이어지는 렉시컬 환경의 연속에서 검색
- a 식별자는 foo 함수 렉시컬 환경, b와 z 식별자는 bar 함수 렉시컬 환경, x와 y foo 함수 렉시컬 환경에서 검색
- console.log 메서드 호출
- 표현식 a+b+x+y+z 평가되어 생성한 값을 console.log 메서드에 전달해 호출'
8. bar 함수 코드 실행 종료

- console.log 메서드 호출되고 종료되면 덩는 실행할 코드가 없으므로 bar 함수 코드 실행 종료
- 실행컨텍스트 스택에서 bar 함수 실행 컨텍스트가 팝되어 제거
- 실행컨텍스트 스택에서 함수 실행 컨텍스트 제거되었다고 해서 bar 함수 렉시컬 환경까지 즉시 소멸되는 건 아님
- 렉시컬 환경은 실행 컨텍스트에 의해 참조되기는 하지만 독립적인 객체라서 객체를 포함한 모든 값은 누군가에 의해 참조되지 않을 때 가비지 컬렉터에 의해 메모리 공간의 확보가 해제되어 소멸
- 함수 실행 컨텍스트 소멸되었더라도 만약 bar 함수 렉시컬 환경을 누군가 참조하고 있으면 렉시컬 환경 소멸 안됨
- ->>근데 언제 이런 상황이 있는건지 모르겠음
- foo 실행 컨텍스트 실행
9. foo 함수 코드 실행 종료

- bar 함수 종료하면 더 이상 실행할 코드 없으므로 foo 함수 코드 실행 종료
- 실행컨텍스트 스택에서 bar 함수 실행 컨텍스트가 팝되어 제거
- 전역 실행 컨텍스트 실행
10. 전역 코드 실행 종료
foo 함수 종료되면 더는 실행할 전역 코드가 없으므로 전역 코드의 실행 종료
전역 실행 컨텍스트도 실행 컨텍스트 스택에서 팝되어 실행 컨텍스트 스택에는 아무것도 없음
11. 실행컨텍스트와 블록 레벨 스코프
a. 함수 레벨 스코프와 블록 레벨 스코프
- var 선언 변수 : 오로지 함수의 코드블록만 지역 스코프로 인정하는 함수 레벨 스코프
- let, const 선언 변수 : 모든 코드 블록(함수, if문, for문, while문, try/catch문)을 지역 스코프로 인정하는 블록 레벨 스코프

b. 블록 레벨 스코프를 생성하는 모든 블록문에 적용되는 순서

- if 문의 코드 블록 내에 let 변수 선언
- if 문의 코드 블록 실행되면 if 문의 코드 블록을 위한 블록 레벨 스코프 생성
- 블록 레벨 스코프 생성 위해 선언적 환경 레코드를 갖는 레시컬 환경을 새롭게 생성하여 기존의 전역 렉시컬 환경 교체
- 새롭게 생성된/ if 문의 코드 블록을 위한 렉시컬 환경의/ 외부 렉시컬 환경에 대한 참조는/ if 문이 실행되기 이전의 전역 렉시컬 환경 가리킴
- if 문 코드 블록의 실행 종료되면 if 문의 코드 블록이 실행되기 이전의 렉시컬 환경으로 되돌림

c. 블록레벨 스코프를 생성하는 for 문
- let 키워드를 사용한 for 문은 코드 블록이 반복해서 실행될 때마다 코드 블록을 위한 새로운 렉시컬 환경 생성
- 만약 for 문의 코드 블록 내에 정의된 함수가 있다면 이 함수의 상위 스코프는 for문의 렉시컬 환경
- for문의 렉시컬 환경은 for 문의 코드 블록이 반복해서 실행될 때마다 식별자 값(for문의 변수명, for문의 지역변수 등) 유지
- 이를 위해 for 문의 코드 블록이 반복해서 실행될 때마다 독립적인 렉시컬 환경 생성해 식별자의 값 유지
모던 자바스크립트 딥다이브 책을 정리한 내용입니다!!!
'개념 정리 > 모던 자바스크립트 딥다이브' 카테고리의 다른 글
| 모던 자바스크립트 : 함수 (0) | 2023.11.02 |
|---|---|
| 모던 자바스크립트 : 원시값과 객체의 비교 (0) | 2023.11.01 |
| 모던 자바스크립트 : 실행 컨텍스트 기초 (1) | 2023.10.30 |
| 모던 자바스크립트 : 객체리터럴 (0) | 2023.10.20 |
| 모던 자바스크립트 : 타입변환과 단축평가 (0) | 2023.10.18 |